Active Query Builder VCL
یک کامپوننت جدید و رایگان به منظور ساخت آسان و سریع ساخت Query برای دلفی میباشد ، که شما را قادر می سازد به ساخت SQL یا Unions بپردازید . Active Query Builder VCL دارای تجریه کننده قدرتمند SQL است که امکان تجزیه و تحلیل و تغییر کوئری های پیچیده SQL می دهد . این کامپوننت می تواند با چند خط کد در یک نرم افزار دلفی و سی پلاس پلاس یکپارچه شود . کامپوننت Active Query Builder VCL دارای رابط کاربری گرافیکی روانی میباشد که کار ها را بطور قابل توجهی راحت می کند . و تنها به تنظیم کردن چند ویژگی ، یا نوشتن چند خط کد نیاز خواهید داشت و می توانید داده های حجیم و پیچیده ای که نیاز دارید را از دیتابیس هایتان با سرعت بیشتری دریافت کنید .ویژگی های Active Query Builder VCL :
رابط کاربر پسند با قابلیت کشیدن و رها کردن.
جایگزینی کامل آبجکت های نامفهوم و نام فیلد برای نام کاربر پسند.
کار به صورت اتصال نداشتن به دیتابیس ، ذخیره سازی متادیتا در فایل XML.
API قدرتمند جهت آنالیز و تغییر کوئری های SQL.
محدود کردن دسترسی به آجکت های ناخواسته, جلوگیری از اجرای SQL.
دسترسی سریع به اطلاعات جامع در مورد Query.
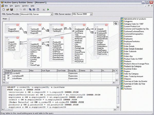
ساخت نمودار موئری های تجزیه شده SQL برای نمایش تصویری ساختار کوئری های پیچیده SQL.
جستجو و فیلتر آبجکت ها در شاخه دیتابیس Schema.
پشتیبانی کامل از Oracle, Microsoft SQL Server, MySQL, PostgreSQL, InterBase, Informix.
گالری تصاویر :
لینک دانلود
راهنمای نصب Active Query Builder VCL v1.16.2.0 for Delphi 10.3
- ابتدا تمام پارت های نسخه مربوطه را دانلود کرده و سپس با استفاده از برنامهWinrar آنها را استخراج نمایید . (راهنمای اکسترکت کردن فایل ها)
- - اگر هنگام اکسترکت کردن فایل های زیپ شده با ارور هایی از قبیل CRC یا Password مواجع شدید می توانید با استفاده از اینراهنما فایل ها را تعمیر کنید .
Supports Borland Delphi 5-7, Borland C++ Builder 6, BDS 2005-2010, and all RAD Studio versions up to Berlin 10.1 (Delphi and C++ Builder development environments)






